朋友们,大家好!
FirstChip Technology 几年前开始在闪存市场扩张。如今,一些现代USB闪存盘基于FC1178/FC1179控制器。从这些设备中恢复数据可能很复杂,因为在处理它们时,您可能会遇到1比特大小的坏列、自适应XOR以及非常复杂的内部转换。
好消息是我们的工程师在提取XOR方面做了大量工作,已将部分FC1178/FC1179控制器添加到支持列表中。现在,您可以从更多NAND Flash设备中恢复数据!在本文中,您将找到如何操作的具体步骤。

在我们的案例中,我们有一个16 GB的USB闪存盘,带有FC1178控制器(1个芯片,内含1个部分)。
芯片ID为0x2C845832.

步骤 1. 首先,我们需要添加一个转换图,自动检测ECC并进行校正。我们强烈建议您仅在转换图上自动检测ECC(不要在芯片上检测)。

步骤 2. 不要忘记重读ECC校正后可能剩余的无效扇区。
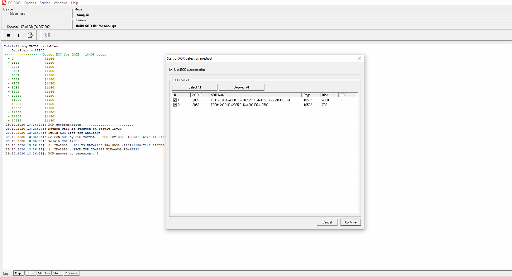
步骤 3. 下一步是为您的案例选择合适的XOR。

FC1178和FC1179控制器可以具有相同类型的XOR,并且它们之间完全兼容。如果您找不到兼容的XOR,请随时联系我们的技术支持部门。



定期更新资源数据库(例如每周一次),以始终拥有最新的XOR。
步骤 4. 在我们的案例中,页面转换在XOR之后自动应用,并且此案例不包含交错混合(按块分割,按页面连接)。因此,为了检查应用的XOR是否兼容,我们尝试在最后一个图字符串上应用原始恢复:


结果看起来非常有希望。但我们仍然面临另一个问题。如何获取文件系统?
不幸的是,FC的工作方式与SSS控制器非常相似,后者仅使用转换器,并且不在SA中存储标记。因此,我们只能通过转换器组装算法来构建镜像。目前,针对此类CPU的转换器尚未准备就绪,但ACE Lab工程师正在努力研究FC117x系列上的转换器表是如何工作的。因此,对于镜像重建,我们将使用基于文件系统的虚拟镜像构建!
步骤 5. 我们需要在最后一个图上从复合操作菜单中启动“原始恢复并从MAP创建虚拟驱动器”选项。此一键式选项在PC-3000 Flash 版本 7.4.17 及更高版本中可用。

步骤 6. 之后,我们应该使用此方法组装分区内的所有文件和文件夹。请注意,此解决方案仅在文件系统的所有部分在原始恢复中可用时才能正确工作:MBR, BOOT, ROOT:

经过所有准备工作后,最终结果看起来很棒。不幸的是,它无法达到通过转换器组装后所能达到的相同质量。但我们仍然能够看到几乎所有可以毫无问题恢复的文件夹和文件:

具有恢复文件夹结构的FC1178
如果您对数据恢复案例有任何疑问,欢迎您向技术支持部门提出。