
一些用户已经拥有此适配器,另一些则正在考虑购买。
在本文中,我们希望介绍PC-3000 Flash Card适配器并描述其工作流程。请注意,您需要拥有PC-3000 Flash软件版本7.0.5才能使用此适配器及单片式套装中的其他适配器。
首先 – 您需要将Card适配器连接到PC-3000 Flash读取器,并将您的单片式存储卡插入插座。在本文中,我们将测试SD卡:

当所有设备连接好后,我们就可以开始在PC-3000 Flash软件中分析连接的存储卡了。
像往常一样创建一个新任务:

…但随后选择此Card适配器作为“源设备”:

我们希望复制所有读取的数据(将扇区复制到镜像文件中):

下一步是选择“目标设备” – 镜像文件的存储位置。我们也可以逐扇区复制到另一个连接的驱动器或U盘。但让我们选择“文件镜像”:

下一步,工具会询问连接的存储卡的容量。不一定需要设置原始容量。此字段仅用于首次获取卡ID信息(在初始化之前)时需要填写。
在本例中,我们有一个8 Gb SD卡,可以在“容量”字段中输入“8”。

但如果我们输入“2”也没问题,任务仍将正确创建:

好的。任务已创建,现在我们可以处理连接的存储卡了。
这是主要的准备窗口,是的,它看起来像Data Extractor软件:

首先,您需要在Card适配器上打开电源 – 通过标记的按钮(屏幕截图中“1”)打开它。绿色文本3.30显示了用于初始化连接存储卡的电压值。

标记为“2”的字段显示了初始化过程的日志报告。这是关于单片式设备、状态和初始化过程结果的信息。
所有用于PC-3000 Flash CARD适配器的操作选项都在“服务” -> “SD卡控制”菜单中可用:

让我们看看这些选项是什么。第一个是“参数”:

第一个选项卡“适配器设置”允许:
-
选择可用的协议进行工作(取决于连接的存储卡类型),
-
设置单片式存储卡的频率(设置系数值:值越大,初始化过程越快,对命令的响应也越快)
-
设置超时值(秒)。
有时需要设置较大的超时值和较低的频率系数来识别单片式芯片
-
设置总线数量。
此外,一些存储卡无法在x4模式下工作,需要将此值设置为x1。
-
查看当前的电源电压值
-
并配置电源控制值,让我们单击“>>”按钮:

这里也有两个选项卡。在第一个选项卡中,我们可以设置当前的电压值,而在第二个选项卡“选项”中,我们可以管理电压自动选择过程。设置用于检查的最小和最大电压值以及步进值。

此选项允许在标准3.3 V电压无法访问用户文件时初始化存储卡。结果(基于屏幕截图中的值),PC-3000将从0.825 V到3.6 V,以0.025为步进检查所有电压值,直到单片式设备被初始化。
好的,“参数”窗口的第二个选项卡是“读取过程设置”:

这些选项描述得很清楚。
“分析错误填充” – 工具“实时”检查读取的扇区,如果扇区包含错误模式,则工具会在地图中将这些扇区标记为“黑色”。
“重新读取错误填充” – 使用此选项,PC-3000 Flash读取器尝试重新读取有问题的扇区。
“读取错误时重新初始化卡” – 此选项将多次重新初始化单片式设备(设置“最大尝试次数”)。
“出错时重新读取”选项 – 读取器尝试重新读取有问题的扇区(多次)。
“检查CRC” – 工具“实时”检查CRC。
主菜单中的第二个选项是“电源控制”。

它允许管理电源控制,在卡初始化时打开电源,关闭电源以及重新初始化卡。
主菜单中的下一个选项是“电源自动选择模式”:

例如,我们有一个无法初始化的存储卡问题,结果我们在日志报告中收到卡无法初始化的错误消息。在适配器设置的参数中,我们已经管理了要检查的电压范围,现在我们需要设置何时检查这些不同的电压。我们可以选择以下可用选项之一:
-
初始化存储卡时 – CARD适配器将尝试使用不同的电压初始化单片式芯片,并检查其是否正确初始化。
-
读取扇区时 – 当适配器尝试读取用户扇区并检查它们是否被读取时,将设置不同的值。
主菜单的最后一个选项是“安全子系统”:

此选项允许在单片式芯片上设置和移除密码。
请注意:您需要知道原始密码才能移除它,否则密码可能会在完全删除用户文件的同时被移除。
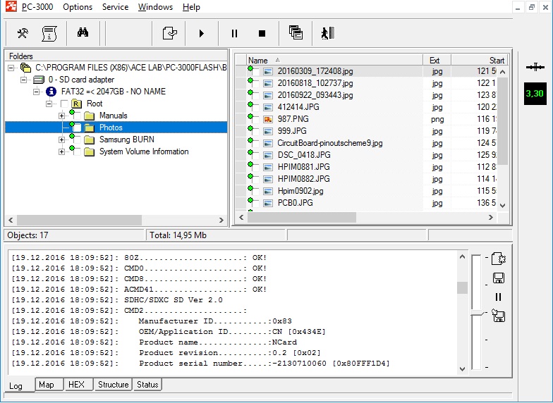
结果,我们得到一个包含所有可用文件和文件夹的分区。我们可以标记需要的文件并保存它们。

最后,它何时有用?
当原始读卡器无法识别SD卡,并且您不想在电路板适配器上焊接大量电线时…

…那么PC-3000 Flash CARD适配器可以帮助节省时间和精力。

请注意,Card适配器不能替代电路板,但在某些情况下可以帮助避免焊接。如果它不起作用,那么您仍然需要像以前一样将单片式芯片焊接到电路板上像以前一样。
如果您还没有这个适配器,但非常想要 – 请联系我们的销售部门。